美团WOWService大模型交互系统创新赋能智能客服体验升级

近日美团LongCat Interaction团队正式发布了名为”WOWService”的大模型交互系统技术报告,这一创新成果旨在破解本地生活服务领域大模型技术落地的多重困境。报告深入剖析了当前行业面临的三大核心挑战:通用大模型能力与特定领域需求之间的结构性错配,复杂服务场景下可靠性与个性化体验难以兼得,以及高昂的数据获取成本与漫长的模型训练周期带来的开发瓶颈。更值得注意的是,行业普遍缺乏可复用的业务适配框架和场景化优化方案,导致技术转化效率长期处于低水平状态。

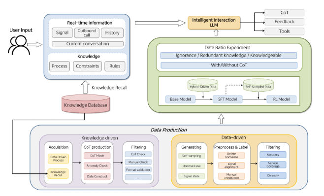
WOWService系统通过整合多智能体协同机制、强化学习算法和领域知识增强技术,实现了智能客服推理能力的革命性突破。该系统创新性地采用人机协同标注、模型自我批判强化及知识重写技术,使智能客服在处理复杂指令和多任务场景时展现出前所未有的灵活性。尤为关键的是,该系统仅需传统方案10%的小模型标注数据即可达到同等效果,大幅降低了训练成本和时间周期。

目前WOWService已在美团智能客服系统中实现规模化应用,全面覆盖了数十个核心业务场景。通过构建高质量的多轮对话数据和完善数据构建体系,该系统不仅显著提升了用户满意度,更在多个关键性能指标上超越了基础模型,充分验证了其在实际业务中的卓越价值。持续的系统优化使WOWService成为本地生活服务领域大模型应用的成功典范。

美团WOWService大模型交互系统创新赋能智能客服体验升级插图1

该系统的核心技术框架由四大支柱构成:数据与知识双驱动机制、自我优化训练体系、四阶段训练流水线以及多Agent协同机制。这些创新技术的有机融合,使WOWService能够在复杂多变的业务环境中始终保持着高水平的服务质量与合规性。其中多Agent协同机制通过主智能体与多个专用子智能体的高效协作,实现了关键信息的实时响应和精准执行,大幅提升了用户体验的流畅度与满意度。

技术报告链接:https://arxiv.org/pdf/2510.13291

核心亮点:
🌟 WOWService系统通过多智能体协同与强化学习等前沿技术,显著提升智能客服的专业能力和服务效率
💡 在美团实际应用中已覆盖数十个业务场景,有效提升用户满意度并超越传统模型性能
🚀 核心技术框架融合数据与知识双驱动、自我优化训练和多Agent协同机制,为高质量服务落地提供坚实保障

最新快讯

2025年11月25日

17:46
声明:本文来自于微信公众号 光锥智能,作者:魏琳华 白鸽,授权站长之家转载发布。全球AI To C的市场局势,似乎悄然发生了转变。以OpenAI、DeepSeek等为代表的AI创业公司,凭借着对大模型技术能力的突破,在AI To C的应用市场中占据着领导者地位。与之相对的,是原本在移动互联网时代的大厂们,如谷歌、阿里巴巴等,似乎...
17:46
微新创想11月25日消息,今天下午华为Mate 80系列发布会上,华为WATCH Ultimate 2非凡探索一同发布,苍穹黑版6499元、蔚海蓝版7499元。这款手表拥有多个全球首发”:既是全球首款搭载音频功能的150米潜水级智能手表,也是全球首款支持独立水下海脉声通信的智能手表。其潜水能力堪称专业配备专业潜水算法,可实现30...
17:46
微新创想11月25日消息,华为MateBook Pro今日新增拂晓粉”配色,2GB 1TB售价8999元,柔光屏32GB 1TB售价9999元。华为MateBook Pro此前已经有晴蓝、砚黑、宣白三款配色,机身重量仅970g,厚度为13.5mm,也是全球首款1.8mm高键程轻薄本。同时,笔记本采用新一代华为云隼”架构,包含低晶...
17:46
微新创想11月25日消息,今日下午,华为FreeBuds Pro 5悦彰耳机正式发布,官方售价1499元。该耳机外观采用全新悦彰星环设计,搭配大地金、雪域白、冰霜银、穹宇蓝(环保素皮)4款配色。同时,提供四款不同尺寸的硅胶耳塞,充电仓采用全新隐藏式转轴设计,运用准分子膜层工艺,触感软糯温润。值得注意的是,这也是全球首款支持星闪音...
17:46
微新创想11月25日消息,华为在今年9月推出了首款以Mate”命名的智慧屏系列MateTV,而今该系列迎来了尺寸最的华为MateTV Max 110英寸,官方售价为64999元。MateTV Max 110在硬件配置上实现了全面突破,首次将旗舰手机级的主芯片引入智慧屏产品线,并搭配鸿鹄Vivid独立画质芯片。官方未公布具体芯片型...
17:46
微新创想11月25日消息 ,在今日下午举行的华为Mate 80系列 | Mate X7及全场景新品发布会上,华为常务董事、产品投资委员会主任、终端 BG董事长余承东称:华为Mate80系列首发搭载了鸿蒙6操作系统,鸿蒙6体验666,(鸿蒙6)体验从未如此6。据悉,鸿蒙操作系统6 全新视觉,更惊艳;更智能,更便捷,隐私安全坚实可靠...
17:46
微新创想11月25日消息,今天华为正式发布了Mate 80系列新品,令人没想到的是,发布会还未结束,Mate 80价格”这一词条就已冲上了微博热搜第一。之所以能够登上热搜,主要还是相对与上代产品起售价低了很多,显得相当有诚意”。具体价格方面,华为Mate 80:12GB 256GB:4699元12GB 512GB:5199元16...
17:46
微新创想11月25日消息,今天下午,华为Mate X7折叠屏正式亮相,首发起售价是12999元。这次华为Mate X7在性能、影像、可靠性上全面升级,该机搭载麒麟9030 Pro芯片,后置5000万像素超光变摄像头(F1.4-F4.0十档物理可变光圈,RYYB,OIS光学防抖) 4000万像素超广角摄像头(F2.2光圈,RYYB...
17:46
微新创想11月25日消息,今日,华为路由X3 {tag_keyurl_7}日照金山正式发布,母路由售价1299元,子路由售价799元,一母一子套装1999元。与传统路由八爪鱼”造型不同,华为路由X3 Pro采用圆柱形机身设计,上半部分采用透明外壳,内部嵌入微缩雪山,可随日出日落明暗变幻,展现日照金山”的景色。此外,拍一拍路由顶部...
17:46
微新创想11月25日消息,奢侈品之所以为奢侈品,就在于售价确实是普通消费者难以企及。近日有网友发现爱马仕官网上架了一款狗碗,分为小号和大号两种,售价分别为18300元和20600元。产品介绍页显示,这款犬类餐碗材质为100%不锈钢,为法国制造,灵感源自Punch系列, 饰有Clou de Forge”图案嵌饰,镌刻Herms S...
17:46
韩国警察厅近日宣布一项创新举措,将在首尔启动基于人工智能的交通管理试点项目,旨在有效缓解交叉路口的拥堵问题。该项目将于今年12月正式启动,在南部的江南区选择一个典型路口进行为期三个月的实地测试,直至明年2月结束。项目正式名称为“无人值守交叉路口跟车过近执法系统”,标志着韩国在智慧交通建设领域迈出重要步伐。图源备注:图片由AI生成,图片授权服务商Midjour...